最近接触到一套非常实用的混合动力汽车建模仿真学习资料,源自吉林大学混合动力培训课程的教学内容,由美国罗斯-霍曼理工学院提供。整套材料聚焦于基于Matlab/Simulink平台的新能源混动系统建模,内容详实、逻辑清晰,是深入理解混动控制策略与模型开发流程的优质资源。
为了在模型中实现上述控制逻辑,需引入工况识别与模式切换的判断机制。以下是一个简化的伪代码示例,用于演示如何根据车速信号进行驱动源的选择:
动力系统是整车模型的核心部分,其中电机建模尤为关键。在Simulink环境中,可通过数学公式描述其输出特性,如电机扭矩与电流之间的关系:
传动装置负责将动力源产生的扭矩传递至车轮,并通过变速比调节转速与扭矩的匹配关系。一个简化的齿轮箱模型可用如下表达式表示:
该模块用于反映车辆在外力作用下的运动行为。其基本运动方程可表示为:
随后进入模型调试阶段。通过设定多种典型工况(如城市循环、高速巡航),观察系统输出是否符合预期性能指标。若出现异常响应,则需逐级排查子模块内部逻辑或参数配置问题,直至模型运行稳定、结果合理。
通过对整车控制策略的深入剖析及模型搭建流程的系统拆解,本套教学内容实现了从理论到实践的无缝衔接。掌握这一完整建模体系后,对于从事新能源汽车控制开发的技术人员而言,将极大提升其在混合动力系统仿真领域的综合能力。真正懂技术、求突破的学习者,必将从中获得显著成长。
整车策略开发的建模思路
在构建混合动力汽车仿真模型前,首要任务是明确整车控制策略的设计逻辑。这一过程需要分析车辆在不同行驶工况下的能量分配机制,合理协调发动机与电机之间的协作关系,以实现高效节能的目标。 例如,在城市低速拥堵路况中,车辆频繁启停,此时可优先启用电机驱动。得益于电机在低速区间的高效率和强扭矩输出特性,能够有效减少发动机在低效区间运行的时间,从而降低燃油消耗与尾气排放。而在高速公路等稳定高速行驶场景下,发动机热效率较高,则应让其承担主要驱动力,提升整体能效表现。
为了在模型中实现上述控制逻辑,需引入工况识别与模式切换的判断机制。以下是一个简化的伪代码示例,用于演示如何根据车速信号进行驱动源的选择:
% 假设speed为当前车速
if speed < 30 % 假设车速小于30km/h为拥堵工况
% 电机工作逻辑代码
motor_power = calculate_motor_power(demand);
% 调用函数计算电机功率
else
% 发动机工作逻辑代码
engine_power = calculate_engine_power(demand);
% 调用函数计算发动机功率
end
该逻辑虽为基础版本,但体现了实际控制系统中“状态机”设计的核心思想——即根据不同运行条件动态调整动力源的工作模式。真实系统中的控制策略会更加复杂,涉及电池SOC、功率需求、温度保护等多重因素,但基本框架与此一致。
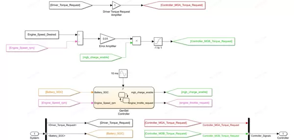
整车建模的具体实施流程
1. 明确输入与输出变量
建模的第一步是定义系统的输入与输出接口,这相当于为整个模型搭建划定边界。常见的输入信号包括驾驶员操作指令(如加速踏板开度、制动踏板位置)以及车辆实时状态参数(如当前车速、动力电池荷电状态SOC)。输出则主要包括驱动轮端的扭矩响应、加速度变化及最终的车速演化结果。
2. 子模块分步构建
动力源建模:发动机与电机动力系统是整车模型的核心部分,其中电机建模尤为关键。在Simulink环境中,可通过数学公式描述其输出特性,如电机扭矩与电流之间的关系:
% 假设电机转速为omega,电机常数为Kt,电流为I
torque_motor = Kt * I;
利用增益模块设定转矩常数Kt,结合乘法器实现I×Kt运算,即可搭建出基础的电机转矩输出模型。类似地,发动机模块也可依据万有特性曲线进行近似建模。
传动系统建模传动装置负责将动力源产生的扭矩传递至车轮,并通过变速比调节转速与扭矩的匹配关系。一个简化的齿轮箱模型可用如下表达式表示:
output_torque = input_torque * gear_ratio;
在Simulink中,使用增益模块设置传动比gear_ratio,即可完成这一功能的模拟。
车辆动力学建模该模块用于反映车辆在外力作用下的运动行为。其基本运动方程可表示为:
% 假设车辆质量为m,驱动力为F,阻力为F_resistance
a = (F - F_resistance) / m;
% 计算加速度a
v = v_0 + a * dt;
% 根据加速度计算速度v,v_0为初始速度,dt为时间步长
通过积分模块对加速度进行积分,得到速度随时间的变化曲线,进而实现车辆纵向动态的仿真。
3. 模型集成与调试验证
当各子模块独立搭建完成后,下一步是将其连接成完整的闭环系统。在此过程中,必须确保各模块间的数据接口正确对接,信号流向无误。
随后进入模型调试阶段。通过设定多种典型工况(如城市循环、高速巡航),观察系统输出是否符合预期性能指标。若出现异常响应,则需逐级排查子模块内部逻辑或参数配置问题,直至模型运行稳定、结果合理。
通过对整车控制策略的深入剖析及模型搭建流程的系统拆解,本套教学内容实现了从理论到实践的无缝衔接。掌握这一完整建模体系后,对于从事新能源汽车控制开发的技术人员而言,将极大提升其在混合动力系统仿真领域的综合能力。真正懂技术、求突破的学习者,必将从中获得显著成长。

雷达卡


京公网安备 11010802022788号







