Hadess 是一款开源且免费的制品管理工具,具备轻量化和简洁易用的特点。上一篇文章中已经详细介绍了 Generic 制品的使用方法,本文将重点讲解如何在 Hadess 中管理 Helm 制品。
1. 创建 Helm 制品库
1.1 Helm 本地制品库
进入创建本地库页面:
点击“新建制品库”,选择“新建本地库”,填写相关信息后确认即可完成创建。
属性说明:
| 字段 | 是否必填 | 描述 |
| 制品仓库 | 是 | 指定制品库类型 |
| 制品库名称 | 是 | 命名制品库,不允许包含空格、特殊符号或中文字符 |
| 描述 | 否 | 对制品库进行简要说明 |
1.2 Helm 远程制品库
打开创建远程库界面:
选择“新建制品库” → “新建远程库”,输入所需信息并确认提交。
属性说明:
| 字段 | 是否必填 | 描述 |
| 制品仓库 | 是 | 选择对应的制品库类型 |
| 制品库名称 | 是 | 命名制品库,需避免使用空格、特殊符号及中文 |
| 代理地址 | 是 | 填写第三方远程地址,用于拉取外部文件资源 |
| 描述 | 否 | 可选字段,用于补充说明该制品库用途 |
1.3 Helm 组合制品库
进入创建组合库界面:
点击“新建制品库”,选择“新建组合库”,配置信息后点击确认完成创建。
组合库操作说明:
- 左侧列表显示未关联的制品库,右侧为已关联及待确认的制品库。
- 若要添加关联,先点击目标制品库,再点击中间向右箭头图标,将其移至右侧待确认区域。
- 如需移除关联,选择右侧已关联项,点击向左箭头图标返回左侧,最后确认创建。
属性说明:
| 字段 | 是否必填 | 描述 |
| 制品仓库 | 是 | 设定制品库类型 |
| 制品库名称 | 是 | 命名规则同上,不可含空格、特殊字符或中文 |
| 组合选择 | 是 | 可关联相同类型的本地或远程库,推荐搭配:一个本地库 + 一个远程库 |
| 描述 | 否 | 对该组合库的功能或用途进行描述 |
2. Helm 制品的推送与拉取
2.1 推送 Helm 制品
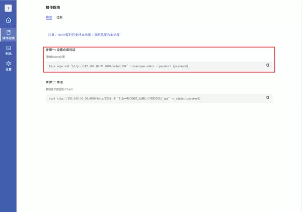
凭证配置:
若本地已配置凭证,则无需重复设置;否则,请替换对应文本内容以完成认证信息填写。
推送操作流程:
进入目标制品库界面,点击右上角“操作指引”,选择 Helm 类型,进入指引页面后按提示替换相应参数执行推送命令。
2.2 拉取 Helm 制品
将命令中 [] 内的占位符替换为实际参数,然后执行命令即可完成制品拉取。
2.3 查询 Helm 制品
登录 Hadess 系统后,进入制品库模块,在顶部选择 Helm 类型,也可直接在搜索框中输入制品库名称进行快速查找。
支持的查询条件说明:
| 查询条件 | 描述 |
| 制品名称 | 支持模糊匹配查询 |
| 制品版本 | 根据具体版本号进行精确或部分匹配查询 |
| 制品组名 | 指 Helm 制品中的组标识名称,可用于分类检索 |


雷达卡


京公网安备 11010802022788号







