sward是一款国产开源免费的知识管理工具,具备知识库管理、文档管理、文档协作、文档分享等功能,支持普通文档和markdown格式,界面简洁友好,且完全开放源代码。本文主要介绍如何创建并管理知识库。
1、添加知识库
1.1 创建知识库
依次点击
知识库
->
新增知识库
->
填写知识库详情
->
提交
| 属性 | 是否必需 | 描述 |
|---|---|---|
| 知识库名称 | 必填 | 可使用中文、英文、数字和空格组合,用于展示在知识库列表中 |
| 可见范围 | 必填 | 公开:系统中的所有成员均可查看此知识库 私密:仅被添加到此知识库的成员可以查看 |
| 知识库描述 | 非必需 | 用于概述知识库的内容 |
| 图标 | 必填 | 可自由选择,默认第一个图标被选中 |
1.2 添加成员
为知识库添加成员,需要先在系统层面注册用户
新增系统用户
依次点击
系统设置
->
用户与权限
->
用户
->
新增用户。
| 属性 | 是否必需 | 描述 |
|---|---|---|
| 姓名 | 必填 | 登录后显示的名字 |
| 用户名 | 用户名、邮箱、手机号不能同时为空 | 用于登录的名称 |
| 手机号 | 用户名、邮箱、手机号不能同时为空 | 填写用户的电话号码,也可作为登录信息使用 |
| 邮箱 | 用户名、邮箱、手机号不能同时为空 | 填写用户的电子邮件地址,也可作为登录信息使用 |
| 初始密码 | 必填 | 为用户设置的初始密码,若过于简单,首次登录时需更改 |
| 用户类型 | 必填 | 社区版默认内部目录 |
| 角色 | 必填 | 为用户设置的角色,系统预设两种角色,但无法添加超级管理员 |
新增知识库成员
依次点击
返回首页
->
进入知识库
->
知识库设置
->
成员
->
新增用户
->
选择已存在的系统用户
->
确定。
分配权限给知识库成员
点击
角色编辑
->
选择角色
->
确认。注:可以选择admin和普通用户,两者的区别在于:admin可以删除知识库,而普通用户无此权限
项目预设三个默认角色:
① 项目超级管理员、管理员、普通用户;
② 项目超级管理员拥有最高权限,且只能有内置的admin用户,无法添加其他用户;
③ 管理员和普通用户可以添加多人。
1.3 新增文档
点击左侧导航栏中的文档->新增,可为知识库添加目录、文档、markdown或上传本地文件。
以上传本地文件为例:
点击上传本地文件->选择本地文件并双击,文件上传成功
具体操作请参考:
sward入门教程- 文档管理
sward入门教程- markdown的使用
2、查询知识库
点击返回首页,进入系统主页,页面显示常用的知识库,按当前登录用户的访问时间排序。
点击导航栏的知识库标签,进入知识库列表页,该页面会按照不同的维度展示知识库。
| 区域 | 描述 |
|---|---|
| 常用知识库 | 根据当前登录用户的访问时间排序,便于用户快速查找常用的知识库 |
| 所有知识库 | 显示当前登录用户有权查看的所有知识库,包括公开的知识库和自己的私密知识库 |
| 我收藏的 | 当前登录用户收藏的知识库 |
| 我创建的 | 由当前登录用户创建的知识库 |
| 搜索知识库 | 可以通过知识库名称进行模糊查询。点击搜索标签,弹出搜索窗口,显示常用的知库,也可通过名称查找。 |
3、知识库概况
进入知识库,页面跳转到
概览页面
,主要功能包括:新增、分享、展示常用文档和最新动态
| 功能 | 描述 |
|---|---|
| 新增 | 用于添加目录、文档、markdown或上传文件,所添加的内容可在文档页面查看。 |
| 分享 | 将知识库进行分享 |
| 常用文档 | 显示最近访问的文档,按时间排序,方便用户快速找到常用的文档。 |
| 最新动态 | 展示当前知识库的活动情况,包括操作人员、时间和内容等;点击右箭头可查看更多的历史记录,且这些记录被无限期保存。 |
4、编辑知识库
点击
设置
->
知识库详情
->
修改信息
->
保存
| 属性 | 描述 |
|---|---|
| 图标、名称、可见人员、负责人、描述 | 所有字段均可编辑,字段的含义与创建时相同 |
| 保存 | 修改后点击保存,保存成功 |
| 取消 | 修改后点击取消,将撤销所有更改 |
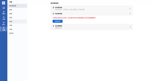
5、知识库设置
5.1 归档知识库
设置
->
知识库详情
->
归档知识库
可以将不常用的知识库进行归档。
归档后的知识库不会显示在列表页面,但仍然支持文档和目录的搜索。不过,不支持新增或编辑文档和目录。
归档后的知识库可以取消归档,取消后可继续添加文档和目录。
5.2 删除知识库
依次点击
知识库设置
->
删除知识库
->
确认删除
社区版:
点击删除知识库,会直接将数据库及其文档、目录一同移除。
企业版:
点击删除知识库,会将数据库及其文档、目录移至回收站。支持从回收站恢复数据和清空。


雷达卡


京公网安备 11010802022788号







